Homebrew HDD adapter for Gamecube Tutorial

Latest site specific news
User avatar
Jaecus
Posts: 77
Joined: Sun Feb 20, 2011 2:54 am
Location: England

Re: Homebrew HDD adapter for Gamecube Tutorial

Post by Jaecus » Wed Mar 02, 2011 7:52 pm

http://img269.imageshack.us/i/pc260005.jpg/ In this picture, remove the capacitor from the bottom right hand corner and ensure that the pads in that corner are still going to actual pins on the CPLD.
I have the archive of pictures showing how to modify the Bluechip v9. (by Dampro)
The Red line across 3 components and Red line through another single component (right side of bluechip board).. This means to remove these components right?

I am wondering if the capacitor you mentioned here is also marked with red line on the diagram, or I will need to remove all 5 components from the right side of the Bluechip v9?

My bluechips have arrived, they differ from each other only slightly and I think both can be used. :D

Just awaiting stripboard and a memorycard to salvage then the fun can begin.
User avatar
Jaecus
Posts: 77
Joined: Sun Feb 20, 2011 2:54 am
Location: England

Re: Homebrew HDD adapter for Gamecube Tutorial

Post by Jaecus » Sat Mar 12, 2011 9:26 pm

It seems my question may have been answered in one way or another :roll: , Since the CPLD legs could be used directly, the componants i was asking about wouldn't be needed so long as I made sure the solder pads were connected to the legs of the CPLD.

Got my adapter working and fit it into a nice tidy case, shame about the ebay power adapter blowing after 2 mins of use, using an old pc PSU for now :P
User avatar
Jaecus
Posts: 77
Joined: Sun Feb 20, 2011 2:54 am
Location: England

Re: Homebrew HDD adapter for Gamecube Tutorial

Post by Jaecus » Sun Jun 12, 2011 4:20 pm

I have made another homemade IDE-EXI, and flashed the bluechip fine.
It has a problem when I connect it up and select IDE-EXI in swiss It recognises the HDD and displays it's volume but swiss gives me some errors, I was wondering if you could enlighten me as to what the errors mean.

First attempt:
Error 04
Error D6

Then just:
Error D2

Any suggestions? It seems like a fixable problem if I could find what it means :)
Thank you

Edit: following D* errors, the system or swiss itself freezes up
User avatar
humerf
Posts: 10
Joined: Fri Jun 10, 2011 1:36 am

Re: Homebrew HDD adapter for Gamecube Tutorial

Post by humerf » Sun Jun 26, 2011 8:13 am

I have a problem, and I need your help
amount I am now exi-ide and is giving error

I'm trying to program my "Bluechip" v10 (v9 pcb model) and is giving error as in the photo, I Sando external supply of 3.3 V
what can be?
which version should I use the program?
stir in the computer bios?
Unlock something?
yamaharacer
Posts: 448
Joined: Mon Apr 05, 2010 4:11 pm
Location: Germany

Re: Homebrew HDD adapter for Gamecube Tutorial

Post by yamaharacer » Sun Jun 26, 2011 12:16 pm

do you have 3.3V connected to the exi? in my case it doesnt work with exactle 3.3V i set my power supply to 3,6v and the I got it flashed. maybe its the same in your case.
User avatar
Jaecus
Posts: 77
Joined: Sun Feb 20, 2011 2:54 am
Location: England

Re: Homebrew HDD adapter for Gamecube Tutorial

Post by Jaecus » Sun Jun 26, 2011 12:45 pm

i used the 3.3v and gnd from gamecube's exi when programming
I would also suggest to turn off write protect, i think right click the chip in that program and it can be found somewhere... dont have it installed but I had to turn it off
User avatar
humerf
Posts: 10
Joined: Fri Jun 10, 2011 1:36 am

Re: Homebrew HDD adapter for Gamecube Tutorial

Post by humerf » Sun Jun 26, 2011 3:14 pm

now I think I was right? :D


test and then I speak here as it was ok
(Because I still have to finish mounting, solder some wires IDE cable)
I just wanted to advance a little and make the "flash" the chip
so my Exi-ide is ready, put a photo of how it was
sumas
Posts: 70
Joined: Thu Feb 17, 2011 8:29 pm
Location: Germany

Re: Homebrew HDD adapter for Gamecube Tutorial

Post by sumas » Mon Aug 22, 2011 10:58 pm

Hey Guys hope somebody can help me, after so long time

i attached a pdf with Question Marks can someone explain it to me my this is needed or if its needed.

The fist one is in the new picture painted by me should i remove this jumper?

The second is because of " CHECK THIS POINT THIS TRACE MUST BE OPEND " WHY / WHAT have i to open?

The third is on the wires, why should i short this point/ OR why is it not needed but painted.

Sry if this questions has already been answerd but im to lazzy to read all.
Is there something i should change in my painting?
If everything is explaint to me i well, i will post my painted picture.
Attachments
IDE EXI BlueChip.rar
Blue Chip PDF
(2.35 MiB) Downloaded 2262 times
User avatar
emu_kidid
Site Admin
Posts: 4966
Joined: Mon Mar 29, 2010 10:06 am
Location: Australia
Contact:

Re: Homebrew HDD adapter for Gamecube Tutorial

Post by emu_kidid » Fri Aug 26, 2011 1:55 pm

sumas:

1. Yes, remove it.
2. Yes, make sure those aren't joined (see my pic)
3. Yes it's required (see my pic)
Attachments
closeup.jpg
(581.29 KiB) Not downloaded yet
Image
sumas
Posts: 70
Joined: Thu Feb 17, 2011 8:29 pm
Location: Germany

Re: Homebrew HDD adapter for Gamecube Tutorial

Post by sumas » Mon Aug 29, 2011 11:38 am

Thanks a lot.

Will try it this week. :mrgreen:
linkerm
Posts: 33
Joined: Mon Apr 05, 2010 4:56 am

Re: Homebrew HDD adapter for Gamecube Tutorial

Post by linkerm » Sat Dec 10, 2011 1:27 am

Hello people sorry for my large absence in our forum; i have a important question: In my country the xilinx chips is very difficult to purchase. I am a electronic Technician, i can repair tv's and others electronics products including videoconsoles. In a boar of broken lcd television i find a xilinx xc95288xl. Is this chip appropriate for this gamecube mod?
This datasheet http://www.xilinx.com/support/documenta ... /ds055.pdf
Apparently the xilinx xc95288xl is the same family of xilinx xc95144xl used in the magic-s and bluechip v10 ps2 modchips. Datasheet here http://www.xilinx.com/support/documenta ... /ds056.pdf
what is your opinion about this?
Thanks a lot and excuse me for the bad english.
User avatar
SouLSLayeR
Posts: 73
Joined: Sun Apr 22, 2012 10:36 pm
Location: Greece

Re: Homebrew HDD adapter for Gamecube Tutorial

Post by SouLSLayeR » Thu May 17, 2012 6:01 pm

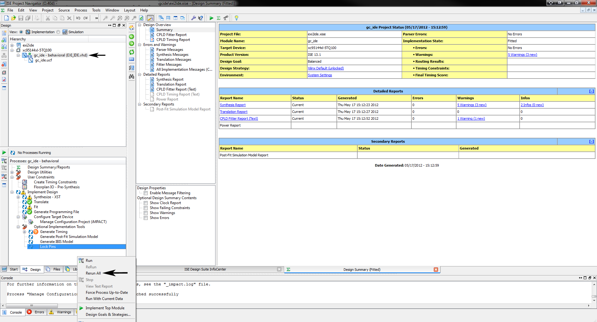
emu_kidid wrote:the changes you make to the .ucf file are not recognized until you rebuild the project. I had made this same mistake. see in "Building the firmware" at http://www.gc-forever.com/gchdd/build.htm
Can somebody take a screenshot of this?
I can't find it in iMPACT or the SDK ver. 14.1, and I suspect that the programming part is what's blowing my party.

Also, what happens if you try ide-exi in swiss without an HDD connected?
Is it detected?

(Also sorry for the necro, but I don't think I should open a new thread for something that has already been semi-answered here.)
dilav
Posts: 129
Joined: Tue Nov 29, 2011 10:54 am
Location: USA

Re: Homebrew HDD adapter for Gamecube Tutorial

Post by dilav » Thu May 17, 2012 10:22 pm

SouLSLayeR wrote: Can somebody take a screenshot of this?
I can't find it in iMPACT or the SDK ver. 14.1, and I suspect that the programming part is what's blowing my party.

Also, what happens if you try ide-exi in swiss without an HDD connected?
Is it detected?

(Also sorry for the necro, but I don't think I should open a new thread for something that has already been semi-answered here.)
Does this help:
Image
Not sure what exactly you are trying to do. With no HDD connected, Swiss does not detect anything.
Attachments
ideexi.png
(171.07 KiB) Not downloaded yet
Last edited by dilav on Wed Oct 03, 2012 6:31 am, edited 1 time in total.
User avatar
SouLSLayeR
Posts: 73
Joined: Sun Apr 22, 2012 10:36 pm
Location: Greece

Re: Homebrew HDD adapter for Gamecube Tutorial

Post by SouLSLayeR » Thu May 17, 2012 10:37 pm

Oh, Project Navigator :o
What the heck, I'll download the whole package just to be sure I got it :P

It's just that I don't feel the cpld is programmed correctly for some reason.
And after reading yamaharacer's (I think) troubles and downloading his bluechip v9 .ucf and rechecking every pin with every pad...again, nothing happened.
So I realized that even though I had a different .ucf, I didn't do anything different in the programming procedure...like loading a different .ucf somehow.

(it's a pain having to connect the hdd every time, the PSU is in a weird spot and has fairly short wires :< )

Thanks for the pic ;)
User avatar
SouLSLayeR
Posts: 73
Joined: Sun Apr 22, 2012 10:36 pm
Location: Greece

Re: Homebrew HDD adapter for Gamecube Tutorial

Post by SouLSLayeR » Fri May 18, 2012 9:37 pm

So, I made some progress.
At least now I get an error message! :D

Error: FF
(And just once an Error: 11)
Any ideas?
linkerm
Posts: 33
Joined: Mon Apr 05, 2010 4:56 am

Re: Homebrew HDD adapter for Gamecube Tutorial

Post by linkerm » Fri May 25, 2012 3:28 pm

Hello guys what´s up. I found this chip in a broken PS2: Magic 50k :o

Image

Anyone please help me to make the connections?

Thakns a lot :roll:
User avatar
SouLSLayeR
Posts: 73
Joined: Sun Apr 22, 2012 10:36 pm
Location: Greece

Re: Homebrew HDD adapter for Gamecube Tutorial

Post by SouLSLayeR » Fri May 25, 2012 3:39 pm

Inside gcide.zip you'll find a file named gc_ide.ucf, and some other .ucf(s) too.
Open it with notepad++ or sth (normal notepad works too), and check with a multimeter if the pins designated by the schematic
are indeed connected in the pcb.
If not, you can just reassign them:

example:
NET "exi_clk" LOC = "P27" ;

means that the signal exi_clk is supposed to be pin 27 in the XC95144XL.
The device's datasheet should be helpful too. Just google it.

So, you should just get your multimeter in there and make sure they're connected.

If you can't find a .ucf that fits your modchip pcb, then you must alter the .ucf until you have assigned all the signals to a pin/pad.
linkerm
Posts: 33
Joined: Mon Apr 05, 2010 4:56 am

Re: Homebrew HDD adapter for Gamecube Tutorial

Post by linkerm » Fri May 25, 2012 4:20 pm

Thanks for your help friend has been very useful information. ;) If I need your help when I program the chip I sincerely hope you can help me with other questions. For example of the xilinx page What is the right software I should download? Because there are 4 downloads I do not know exactly what I download. Very thanks and sorry the bad english. :oops:
User avatar
SouLSLayeR
Posts: 73
Joined: Sun Apr 22, 2012 10:36 pm
Location: Greece

Re: Homebrew HDD adapter for Gamecube Tutorial

Post by SouLSLayeR » Fri May 25, 2012 6:57 pm

Originally I downloaded only the Lab Tools (iMPACT).
But if you read my other posts here you'll see I had (more like I still have :P) some problems, so I ended up downloading the whole package -.- (the really big one).

Then you'll need to update the project with the new .ucf and then flash that to the CPLD with iMPACT.
^this


I guess you've already found the guide...but let's make sure :P http://www.gc-forever.com/gchdd/build.htm

Also, have a quick look in the IDE-EXI subforum, it answered many of my questions.
User avatar
Diego borella
Posts: 251
Joined: Sat Jan 11, 2020 8:37 pm
Location: Brazil

Re: Homebrew HDD adapter for Gamecube Tutorial

Post by Diego borella » Mon Mar 02, 2020 9:50 pm

Currently, what is the fastest port on the Gamecube? I say to homebrews. :ugeek:
I would like to see an adapter like this working on my video game ... interestingly, it goes to Slot B port on the cube, I thought it was to Serial 1 port on the network port. :!:
What are the advantages of this IDE model? :?:
:idea: :geek: SWISS USER :geek: :idea:
DEBUG IS NECESSARY :arrow: :ugeek:
User avatar
Extrems
Posts: 1367
Joined: Tue Aug 17, 2010 10:40 pm
Location: Québec, Canada
Contact:

Re: Homebrew HDD adapter for Gamecube Tutorial

Post by Extrems » Mon Mar 02, 2020 10:00 pm

Fastest is the Hi Speed Port at 81 MB/s.
User avatar
Diego borella
Posts: 251
Joined: Sat Jan 11, 2020 8:37 pm
Location: Brazil

Re: Homebrew HDD adapter for Gamecube Tutorial

Post by Diego borella » Mon Mar 02, 2020 11:03 pm

emu_kidid wrote: Tue Mar 03, 2020 11:40 am
I got a chip like this at a great cost: :mrgreen:


is it possible to flash the FW on it for the HD EXI?

😀
Attachments
ps2-chip-marspro-816_0.jpg
Chip ps2
(160.9 KiB) Not downloaded yet
Last edited by Diego borella on Sun Aug 16, 2020 9:28 pm, edited 3 times in total.
:idea: :geek: SWISS USER :geek: :idea:
DEBUG IS NECESSARY :arrow: :ugeek:
User avatar
emu_kidid
Site Admin
Posts: 4966
Joined: Mon Mar 29, 2010 10:06 am
Location: Australia
Contact:

Re: Homebrew HDD adapter for Gamecube Tutorial

Post by emu_kidid » Tue Mar 03, 2020 11:40 am

Diego borella wrote: Mon Mar 02, 2020 9:50 pm What are the advantages of this IDE model? :?:
Please refrain from bumping 8 year old threads just to ask questions :P it's best to create a single thread where you can contain all your questions about devices and the like.
Image
Post Reply